Precise definition of a manufacturing process is critical for effective communication with regulators, contractors and partners. A client with an autologous ex vivo gene therapy platform requested DHC’s assistance in codifying their manufacturing process in preparation for an international technology transfer and global regulatory filings.
After process codification this client experienced:
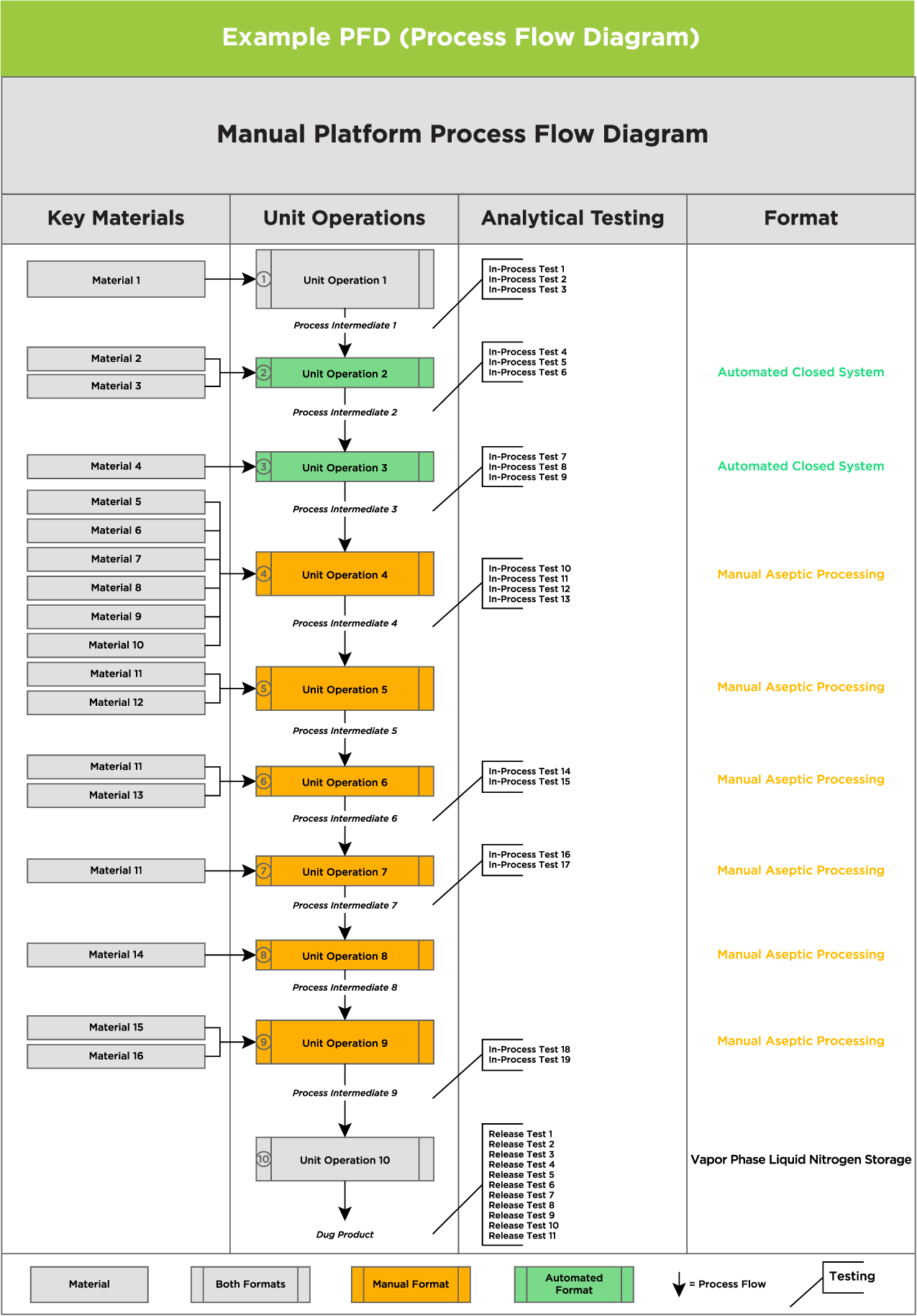
DHC’s approach to process codification uses a standard set of Quality by Design (QbD) tools such as process flow diagrams (PFDs), Quality Target Product Profiles (QTPPs), and risk analyses to describe the process of creating and the analytical methods used to characterize the therapy in question. As a key step in the process codification process, DHC identifies and distills all elements of the client’s CMC into one or more visual representations known as a PFD. A PFD can be produced at any level of detail, from the thirty-thousand-foot view down to an extremely detailed snapshot, depending on need. Tools such as QTPPs and risk analyses further increase understanding of target process characteristics and associated risks to prioritize future development efforts. A statistical data analysis of the manufacturing process data provides a clear understanding of process performance to date, and of any potential correlations between key process inputs (processing parameters) and outputs (analytical results).
